OMERO rendering engine
Description
The rendering component provides for the efficient rendering of raw pixels based on per-user display settings. A user can change settings and see them take effect in real time. Changes can also be persisted to the database and then viewed from another machine or even client.
Server-port
The rendering engine has been ported to also now sit on the server-side, though equally usable from any Java setting.
Optimizations
Here we have a listing of the various rendering engine optimizations that have taken place over time:
Compression
With r1744 and r1748, the rendering engine now supports compression. (#6)
Design
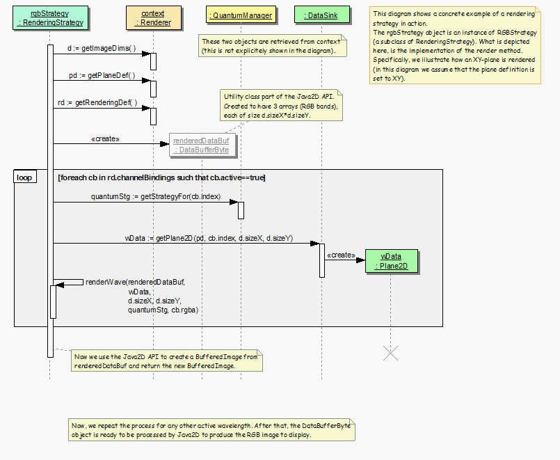
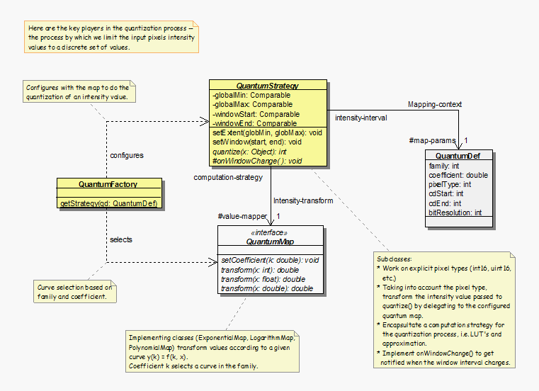
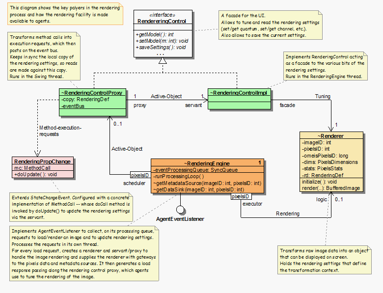
The following diagrams describe the original design of the Rendering Engine. Designed initially for the client-side, much of this information needs to be updated. Textual explanations are included as notes in each diagram.