OMERO rendering engine

Description

The rendering component provides for the efficient rendering of raw pixels based on per-user display settings. A user can change settings and see them take effect in real time. Changes can also be persisted to the database and then viewed from another machine or even client.

Server-port

The rendering engine has been ported to also now sit on the server-side, though equally usable from any Java setting.

Optimizations

Here we have a listing of the various rendering engine optimizations that have taken place over time:

  • Packed Integers (#449)

  • Region Based Rendering (#450)

  • Removal of RGB Rendering Model (#452)

Compression

With r1744 and r1748, the rendering engine now supports compression. (#6)

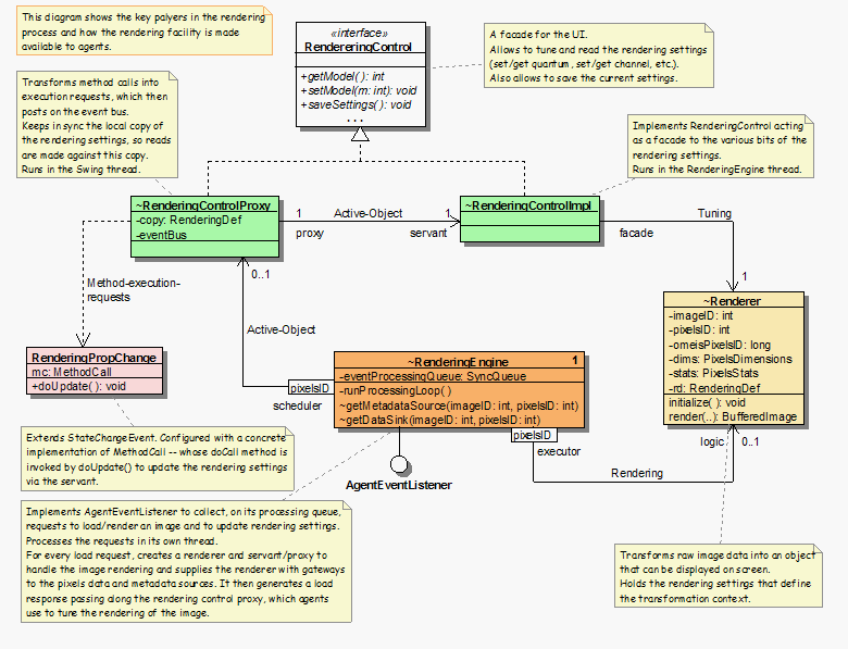
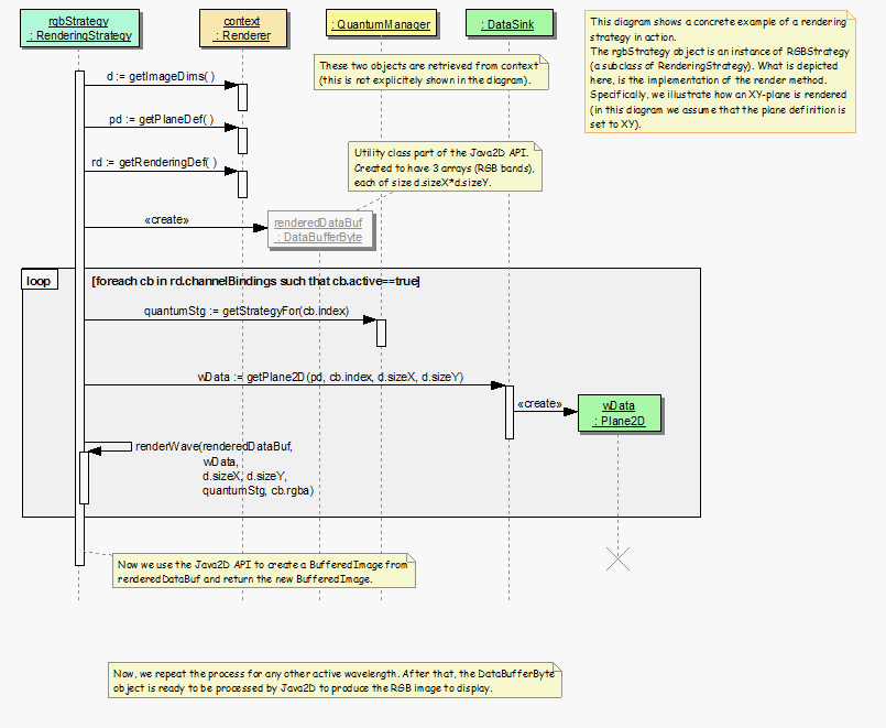
Design

The following diagrams describe the original design of the Rendering Engine. Designed initially for the client-side, much of this information needs to be updated. Textual explanations are included as notes in each diagram.

Server Rendering Engine (1)
Server Rendering Engine (2)
Server Rendering Engine (3)
Server Rendering Engine (4)
Server Rendering Engine (5)
Server Rendering Engine (6)
Server Rendering Engine (7)
Server Rendering Engine (8)
Server Rendering Engine (9)
Server Rendering Engine (10)